
keep global (deprecated)
A downloadable addon
This plugin has been deprecated. It is no longer known whether it works. SDK2 is not supported.
What it is?
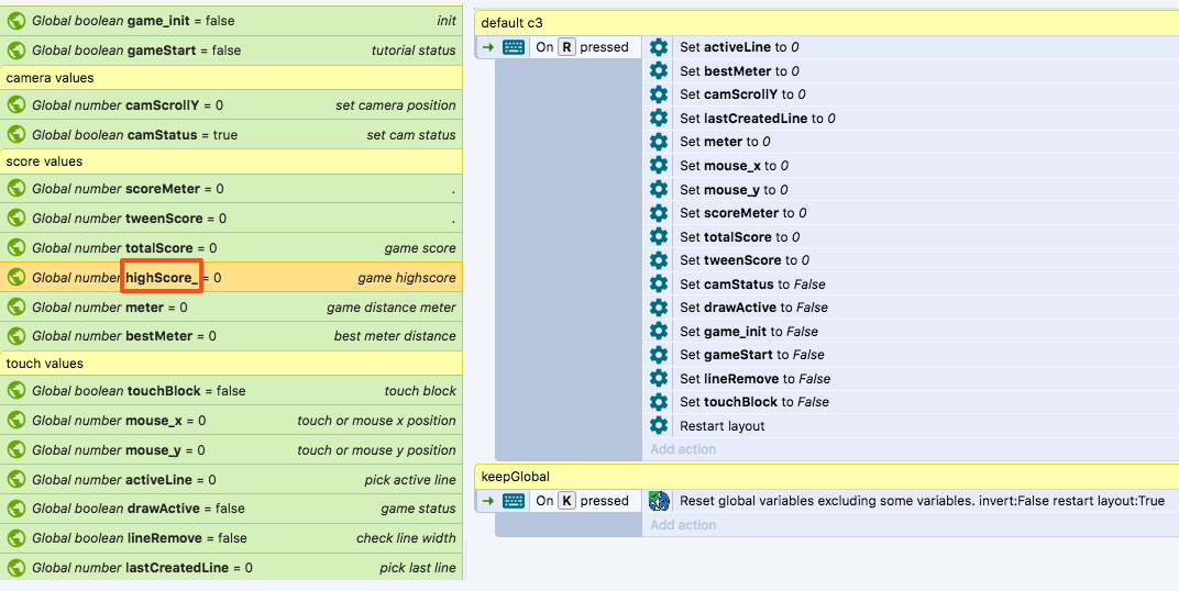
Normally the "reset global variables" action in construct 3 resets all global values.
If there are values among them that you do not want to be reset, you can use the keepGlobal plugin.
How this work?
Add "_ " to the end of the value name you don't want reset.
yes, that's all.

Let's say I have dozens of global values and I only want to preserve some of them.
In normal c3, it is necessary to reset all of them one by one.
But one event is enough in the keepglobal plugin.



